皇冠网开户_XM外汇平台全网最完整开户流程
时间:2024-07-02 阅读:16939
皇冠信用盘注册(www.hgty.us)为您提供皇冠登录,皇冠盘代理、会员皇冠信用网代理开户、皇冠会员开户业务XM平台是当今国内最火热的平台之一,凭借着资金安全、点差低等多久优势,受到众多用户的选择,现在给大家详细讲一下开户流程皇冠网开户。
首先皇冠网开户,复制开户链接到浏览器进入网址:

来百度APP畅享高清图片
一、进入网址之后输入自己的邮箱和密码皇冠网开户,开始注册:

二、点击注册之后看见提示皇冠网开户,进入邮箱点击认证:

展开全文

三、验证之后重新用链接登入皇冠网开户,登入之后开始认证账户:


四、填写个人信息:


填写示例:

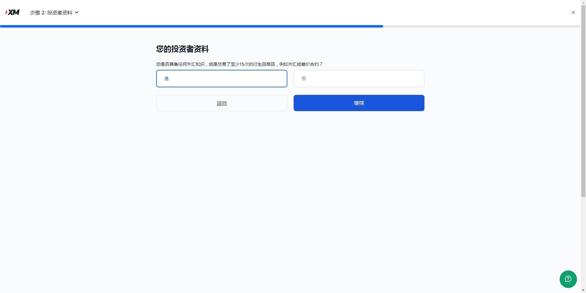
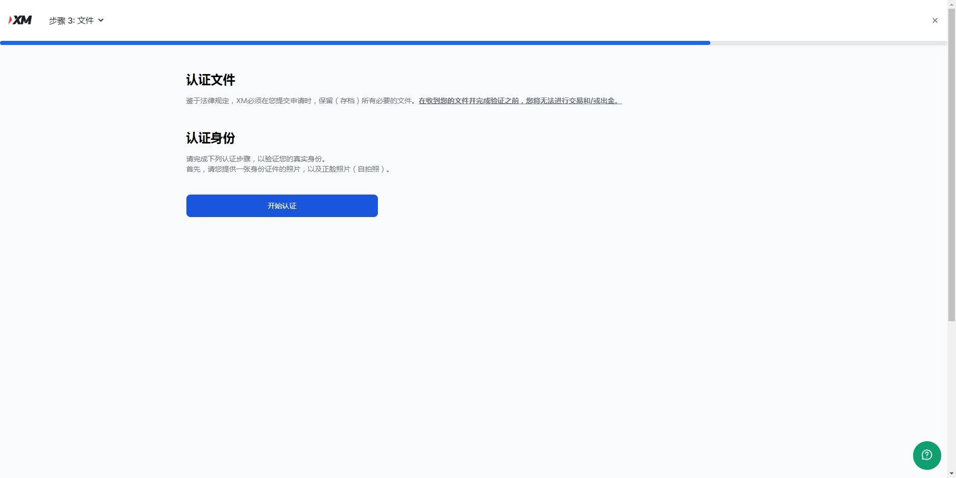
五、下一步点击是皇冠网开户,然后继续,开始最后一步,认证账户,认证账户看提示上传,涉及隐私就不演示了:


六、认证资料上传之后皇冠网开户,等待官方邮件反馈文件是否有误,没问题,就恭喜你开户成功了,可以开始外汇交易之旅了

猜你喜欢
- 2025-10-26如何代理皇冠信用网 _又一个牛市重磅利好,终于来了!
- 2025-10-26如何代理皇冠信用网 _乌克兰局势升级,俄军强渡扬丘尔河,杀入乌腹地,拿下“千人小镇”!
- 2025-10-25皇冠信用开户 _梅西39球!打破MLS单年进球纪录,背后隐藏着怎样的努力与传奇?
- 2025-10-25皇冠皇冠信用网会员注册_俄远程战略轰炸机巡航日本海中立水域超11小时,俄方称俄日双边合作“已降至零”
- 2025-10-25皇冠信用網_山东东营市一镇政府大楼过于“气派”被质疑超标准,镇政府回应:非自建,只租7层
- 2025-10-24皇冠信用APP下载_台积电:我们已经顾不上美国工厂了,大陆再不给稀土,大家都得完!
- 2025-10-24皇冠信用網如何申请_深圳顶尖科学家带队,用仿真系统快速训练机器人,融资数亿元
- 2025-10-24皇冠信用網登2代理_中欧刚通完话,德国就要对华动用“核选项”?不料,中国又排第一了
- 2025-10-24皇冠信用网代理_意甲是否该效仿西甲?欧洲球迷组织呼吁取消米兰与科莫的海外比赛
- 2025-10-24皇冠信用网怎么申请_太吓人!云南女子网购塑料凳,拆开竟发现一条蛇被胶带粘在椅子上!还在动
- 2025-10-23皇冠信用网占成代理_遭美国没收150亿美元比特币后 柬埔寨“太子集团”在韩银行超910亿韩元资产被冻结
- 2025-10-23皇冠信用网占成代理_“利率高于2%的银行都在陆续降息”,多家小银行下调存款利率,有的直降80个基点



网友评论